Installing Agents via GPO (Mass Deployment)¶
Group Policy (GPO) is a feature of the Microsoft Windows NT family of operating systems that manages the working environment of user accounts and computer accounts. In this tutorial I will explain how to use it to perform a bulk agent application installation.
Download the agent application file in MSI format:
Download the Windows SDK - Orca.exe component is required!:
Run the installation of the downloaded file, then click Next button:
Select MSI Tools:
After installing, go to the directory in the screenshot below and run the Orca installer:
Start Orca and open the MSI file (FileOpen menu), then go to Property:
Enter the installation parameters according to the example below, save the changes to the MSI file.
Parameters can be copied from the Personal AccountPermanent accessAdd deviceMass deploymentMSI:
REGISTER means the account to which the device is permanently linked.
CONFIG means the installation parameters (can be assigned through group settings in the console)
Agent App Settings
Learn more about the available settings for the Agent application in the guide Agent App Settings.
Create a directory on the server, where we place the msi file:
In the settings, set the parameters for sharing the directory over the network:
Determine who will have the right to access the directory. In the screenshot Everyone is selected. You can also recommend the option only domain computers, selected from a list.
Complete the sharing setup:
Go to Group Policy Management by StartRungpmc.msc:
If the functionality is not installed, go to Server Manager and then Add Roles and Features:
Select to install Group Policy Management:
In Group Policy Management, create a new Group Policy Object:
Specify the name Install:
Go to Edit:
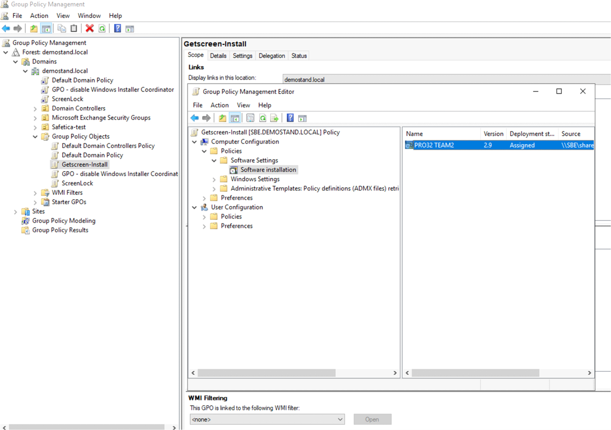
Select New Package to Install:
Select the MSI file from the network path you set up at the beginning:
Choose Assigned:
If the path to MSI is correct, it should appear in the list:
Bind a Group Policy object to the domain:
Select the desired GPO object from the list:
Force Updates
You can define which objects in the domain will be subject to the policy. To force a policy update on machines, you can use the command gpupdate.exe /Force.























